Din varukorg är för närvarande tom.
Smart Pump PCH11 Plus, Automatikskåp, 230V, 0,37-2,2KW
5 195 kr
En mycket avancerad men ändå användarbart automatikskåp för styrning och övervakning av en 1-fas pump på 230 volt.
Pumpstyrenheten är en programmerbar kontrollpanel som används för att skydda och styra pumpanordningar, som kan användas i stor utsträckning för att styra och skydda djupbrunnspumpar, avloppspumpar, självsugande pumpar, centrifugalpumpar, rörledningspumpar, etc.
Smart Pump PCS har fyra allmänna driftlägen
- Tank till tank
- Pump med tryckgivare. (dricksvattenpump, bevattning)
- Pump i brunn och pumpstation (avlopp och dränering)
- Tidsinställd pumpning. (Industri, pumpbrunn, pumpstation)
Smart Pump PCS:s skyddsfunktioner är
- Torrkörning
- Överbelastning
- Avstängd pump
- Överspänning
- Under spänning
- Öppen fas
- Fasomvändning
- Termisk kontroll
Huvudsakliga tekniska data
- Starttyp: DOL (Direkt på nätet)
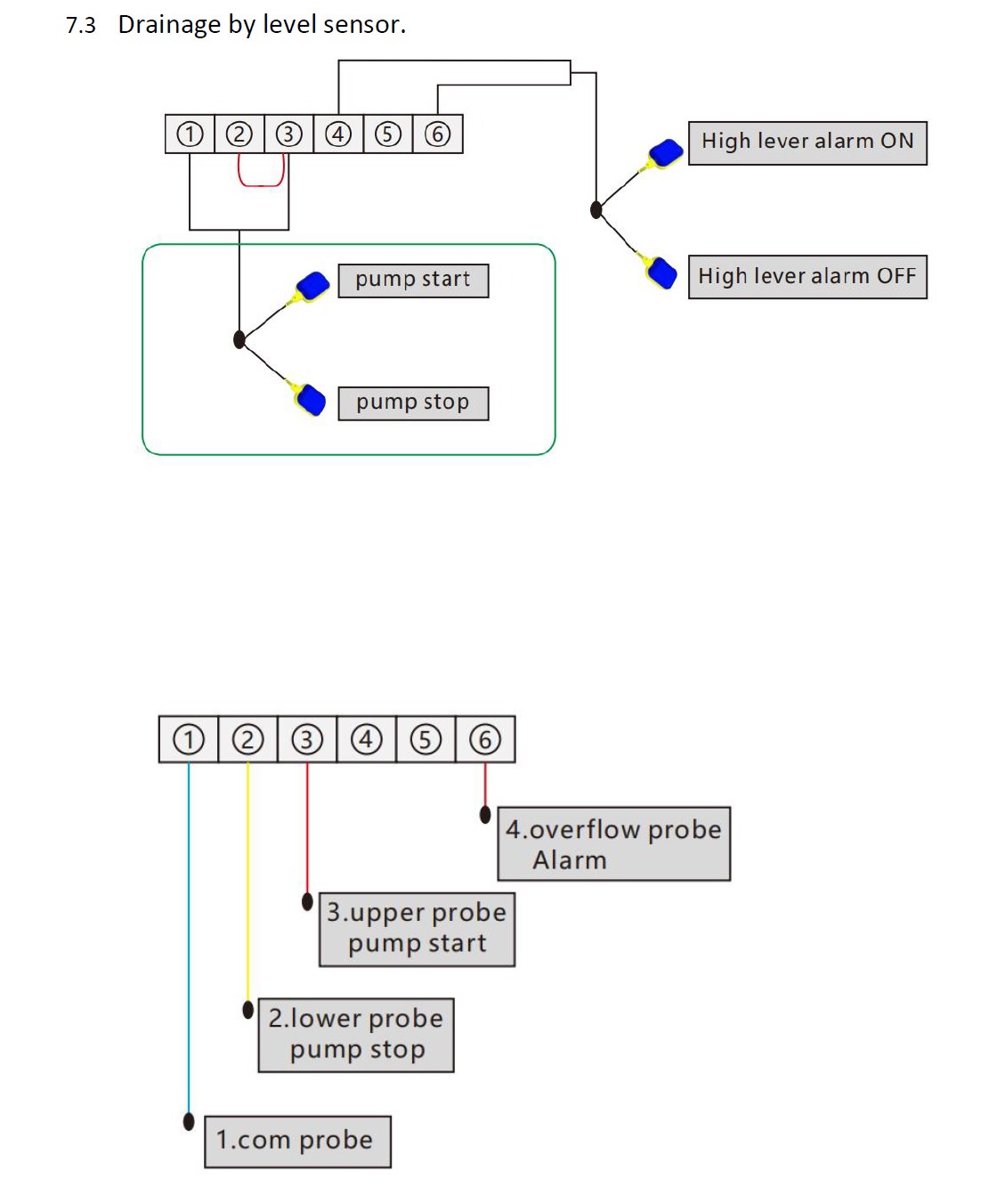
- Antal pumpar att styra:2st
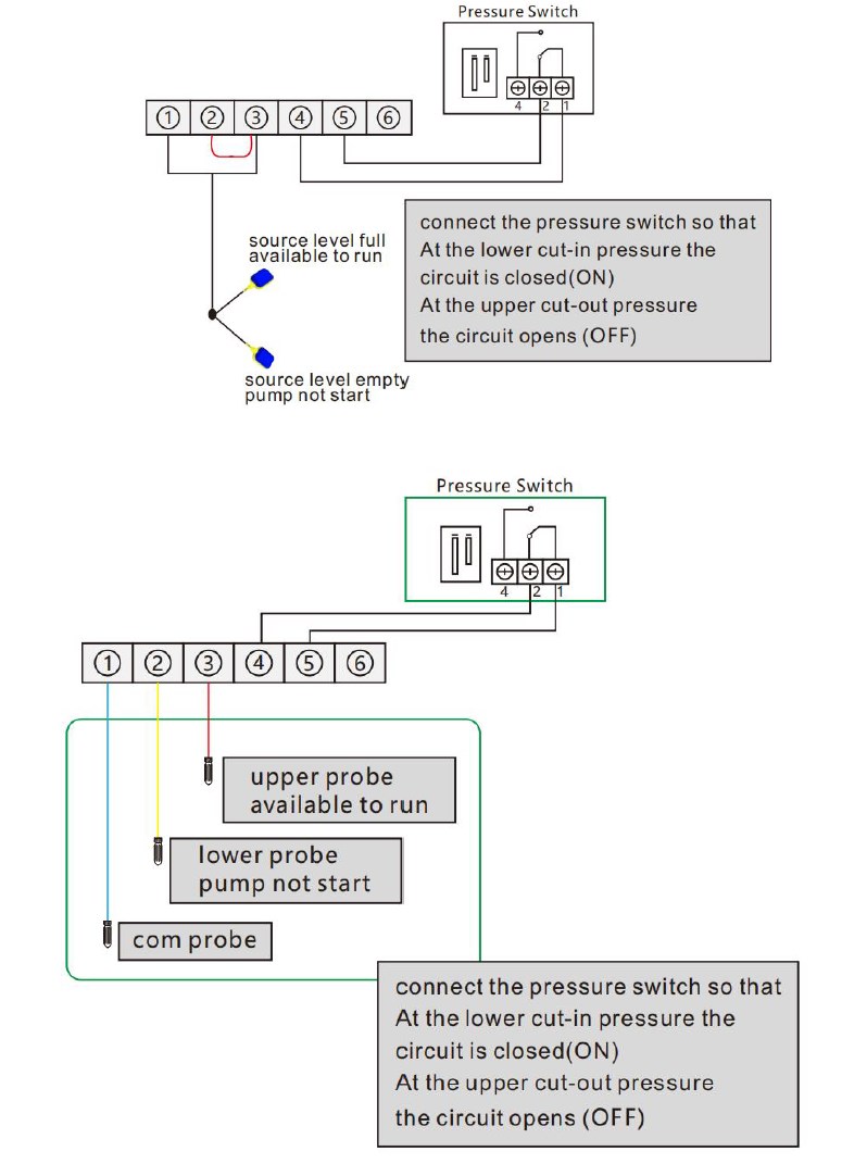
- Stöd externa nivågivare: Nivåvippa, Tryckbrytare, Flytande sond
- PT100 temperatursensor (separat PT100 temperatursensor expansionsmodul krävs)
- Kondensator: reserverat utrymme för installation av startkondensator
Andra funktioner
• Timerkontroll för ren cykel
• Timer för pumpstopp under manuell kontroll
• Pumpens senaste fem felregistrering visas
• Visar pumpens ackumulerade gångtid
• Dynamisk LCD visar pumpens driftinformation
• Minnesfunktion vid avstängning och strömåterställning
• Extra funktionsexpansionsmodul, inklusive PT100 temperatursensorexpansionsmodul
Aplikationer
- Används för vattenöverföring från låg tank till övre tank med vätskesond eller nivåvippor
- Används för booster med tryckbrytare
- Används för avloppslyft med vätskesond eller flottörbrytare
- Tillämpas för ren cykeltimerkontroll (inga några logiska styregenskaper)
- Används för temperaturkontroll av PT100 temperatursensor (separat PT100 temperatursensor expansionsmodul krävs)
Installationsdata
Motoreffekt: 0,37-2,2KW (3hp)
Max arbetsström: 12A
Max startström: 60A
Arbetstemperatur: -25°( — 55°(
Arbetsfuktighet: 20%-90%RH, ingen kondenserande IP65
Grad av skydd:
Monteringstyp: Väggmontering
Panelmått (L x B x H): 240*180*115 mm
Enhetens vikt: 1,6 kg
Produktdetaljer
En mycket avancerad men ändå användarbart automatikskåp för styrning och övervakning av en 1-fas pump på 230 volt.
Pumpstyrenheten är en programmerbar kontrollpanel som används för att skydda och styra pumpanordningar, som kan användas i stor utsträckning för att styra och skydda djupbrunnspumpar, avloppspumpar, självsugande pumpar, centrifugalpumpar, rörledningspumpar, etc.
Smart Pump PCS har fyra allmänna driftlägen
- Tank till tank
- Pump med tryckgivare. (dricksvattenpump, bevattning)
- Pump i brunn och pumpstation (avlopp och dränering)
- Tidsinställd pumpning. (Industri, pumpbrunn, pumpstation)
Smart Pump PCS:s skyddsfunktioner är
- Torrkörning
- Överbelastning
- Avstängd pump
- Överspänning
- Under spänning
- Öppen fas
- Fasomvändning
- Termisk kontroll
Huvudsakliga tekniska data
- Starttyp: DOL (Direkt på nätet)
- Antal pumpar att styra:2st
- Stöd externa nivågivare: Nivåvippa, Tryckbrytare, Flytande sond
- PT100 temperatursensor (separat PT100 temperatursensor expansionsmodul krävs)
- Kondensator: reserverat utrymme för installation av startkondensator
Andra funktioner
• Timerkontroll för ren cykel
• Timer för pumpstopp under manuell kontroll
• Pumpens senaste fem felregistrering visas
• Visar pumpens ackumulerade gångtid
• Dynamisk LCD visar pumpens driftinformation
• Minnesfunktion vid avstängning och strömåterställning
• Extra funktionsexpansionsmodul, inklusive PT100 temperatursensorexpansionsmodul
Aplikationer
- Används för vattenöverföring från låg tank till övre tank med vätskesond eller nivåvippor
- Används för booster med tryckbrytare
- Används för avloppslyft med vätskesond eller flottörbrytare
- Tillämpas för ren cykeltimerkontroll (inga några logiska styregenskaper)
- Används för temperaturkontroll av PT100 temperatursensor (separat PT100 temperatursensor expansionsmodul krävs)
Installationsdata
Motoreffekt: 0,37-2,2KW (3hp)
Max arbetsström: 12A
Max startström: 60A
Arbetstemperatur: -25°( — 55°(
Arbetsfuktighet: 20%-90%RH, ingen kondenserande IP65
Grad av skydd:
Monteringstyp: Väggmontering
Panelmått (L x B x H): 240*180*115 mm
Enhetens vikt: 1,6 kg








