Art.nr: xylq-8782

Smart Pump PCH32 Plus, Automatikskåp, 400V, 7.5-15KW, dubbla pumpar

8 495 kr

En mycket avancerad men ändå användarbart automatikskåp för styrning och övervakning av två 3-fas pumpar på 400 volt.

Pumpstyrenheten är en programmerbar kontrollpanel som används för att skydda och styra pumpanordningar, som kan användas i stor utsträckning för att styra och skydda djupbrunnspumpar, avloppspumpar, självsugande pumpar, centrifugalpumpar, rörledningspumpar, etc.

Dubbelpumpstyrningen har extra funktioner:

  1. Auto-/manuellt läge blandat eller endast autoläge
  2. Huvudpump/reservpump växlar automatiskt
  3. Huvudpump/reservpump växlar automatiskt vid övertid
  4. Huvudpump/reservpump växlar automatiskt vid fel
  5. Reservpump deltar i drift vid behov
  6.  När en pump behöver underhåll, kan styrenheten ställa in att pumpen ska vara inaktiverad, och den andra bra pumpen kan vara huvudpump i systemet.
  7. för vår PCH32/12 plus-serie finns det övertemperatur/läckage/torrkontaktpunkter/på/av-signal och 4-20mA analog signal som båda fungerar
  8. Larmutgång

r fyra allmänna driftlägen

  • Tank till tank
  • Pump med tryckgivare. (dricksvattenpump, bevattning)
  • Pump i brunn och pumpstation (avlopp och dränering)
  • Tidsinställd pumpning. (Industri, pumpbrunn, pumpstation)

Smart Pump PCS:s skyddsfunktioner är

  • Torrkörning
  • Överbelastning
  • Avstängd pump
  • Överspänning
  • Under spänning
  • Öppen fas
  • Fasomvändning
  • Termisk kontroll

Huvudsakliga tekniska data

  • Starttyp: DOL (Direkt på nätet)
  • Antal pumpar att styra:2st
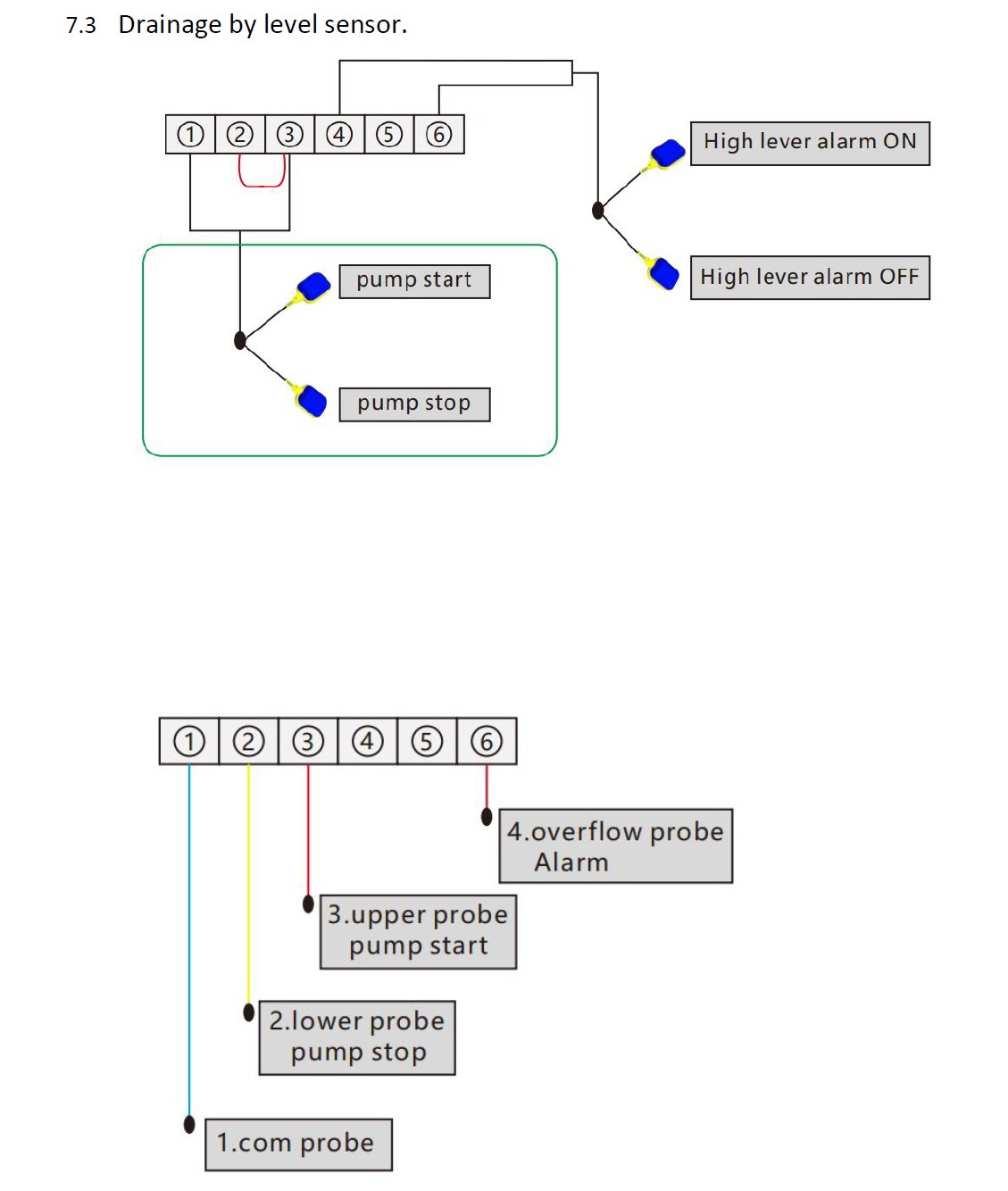
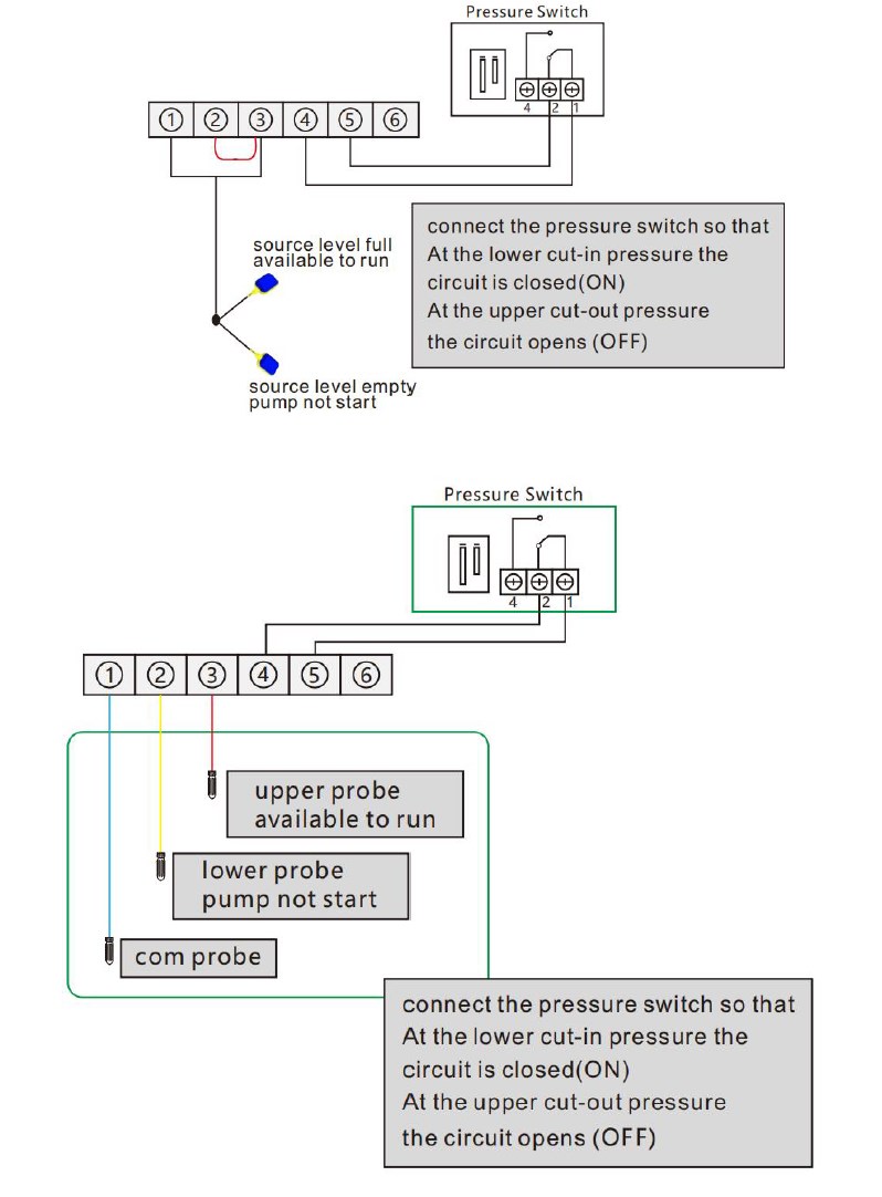
  • Stöd externa nivågivare: Nivåvippa, Tryckbrytare, Flytande sond
  • PT100 temperatursensor (separat PT100 temperatursensor expansionsmodul krävs)
  • Kondensator: reserverat utrymme för installation av startkondensator

Andra funktioner
•     Timerkontroll för ren cykel
•     Timer för pumpstopp under manuell kontroll
•     Pumpens senaste fem felregistrering visas
•     Visar pumpens ackumulerade gångtid
•     Dynamisk LCD visar pumpens driftinformation
•     Minnesfunktion vid avstängning och strömåterställning
•     Extra funktionsexpansionsmodul, inklusive PT100 temperatursensorexpansionsmodul

Aplikationer

  • Används för vattenöverföring från låg tank till övre tank med vätskesond eller nivåvippor
  • Används för booster med tryckbrytare
  • Används för avloppslyft med vätskesond eller flottörbrytare
  • Tillämpas för ren cykeltimerkontroll (inga några logiska styregenskaper)
  • Används för temperaturkontroll av PT100 temperatursensor (separat PT100 temperatursensor expansionsmodul krävs)

Installationsdata
Motoreffekt: 7.5-15KW
Max arbetsström: 32A
Max startström: 160A
Arbetstemperatur: -25°( — 55°(
Arbetsfuktighet: 20%-90%RH, ingen kondenserande IP65
Grad av skydd:
Monteringstyp: Väggmontering
Panelmått (L x B x H):  240*180*115 mm
Enhetens vikt: 1,6 kg

Produktdetaljer

Artikelnummer: xylq-8782

Har du frågor?

Kontakta oss så hjälper vi dig!

010 490 10 50 info@avloppscenter.se
JIT 2023
PCH32-PCH12 SERIES MANULA

En mycket avancerad men ändå användarbart automatikskåp för styrning och övervakning av två 3-fas pumpar på 400 volt.

Pumpstyrenheten är en programmerbar kontrollpanel som används för att skydda och styra pumpanordningar, som kan användas i stor utsträckning för att styra och skydda djupbrunnspumpar, avloppspumpar, självsugande pumpar, centrifugalpumpar, rörledningspumpar, etc.

Dubbelpumpstyrningen har extra funktioner:

  1. Auto-/manuellt läge blandat eller endast autoläge
  2. Huvudpump/reservpump växlar automatiskt
  3. Huvudpump/reservpump växlar automatiskt vid övertid
  4. Huvudpump/reservpump växlar automatiskt vid fel
  5. Reservpump deltar i drift vid behov
  6.  När en pump behöver underhåll, kan styrenheten ställa in att pumpen ska vara inaktiverad, och den andra bra pumpen kan vara huvudpump i systemet.
  7. för vår PCH32/12 plus-serie finns det övertemperatur/läckage/torrkontaktpunkter/på/av-signal och 4-20mA analog signal som båda fungerar
  8. Larmutgång

r fyra allmänna driftlägen

  • Tank till tank
  • Pump med tryckgivare. (dricksvattenpump, bevattning)
  • Pump i brunn och pumpstation (avlopp och dränering)
  • Tidsinställd pumpning. (Industri, pumpbrunn, pumpstation)

Smart Pump PCS:s skyddsfunktioner är

  • Torrkörning
  • Överbelastning
  • Avstängd pump
  • Överspänning
  • Under spänning
  • Öppen fas
  • Fasomvändning
  • Termisk kontroll

Huvudsakliga tekniska data

  • Starttyp: DOL (Direkt på nätet)
  • Antal pumpar att styra:2st
  • Stöd externa nivågivare: Nivåvippa, Tryckbrytare, Flytande sond
  • PT100 temperatursensor (separat PT100 temperatursensor expansionsmodul krävs)
  • Kondensator: reserverat utrymme för installation av startkondensator

Andra funktioner
•     Timerkontroll för ren cykel
•     Timer för pumpstopp under manuell kontroll
•     Pumpens senaste fem felregistrering visas
•     Visar pumpens ackumulerade gångtid
•     Dynamisk LCD visar pumpens driftinformation
•     Minnesfunktion vid avstängning och strömåterställning
•     Extra funktionsexpansionsmodul, inklusive PT100 temperatursensorexpansionsmodul

Aplikationer

  • Används för vattenöverföring från låg tank till övre tank med vätskesond eller nivåvippor
  • Används för booster med tryckbrytare
  • Används för avloppslyft med vätskesond eller flottörbrytare
  • Tillämpas för ren cykeltimerkontroll (inga några logiska styregenskaper)
  • Används för temperaturkontroll av PT100 temperatursensor (separat PT100 temperatursensor expansionsmodul krävs)

Installationsdata
Motoreffekt: 7.5-15KW
Max arbetsström: 32A
Max startström: 160A
Arbetstemperatur: -25°( — 55°(
Arbetsfuktighet: 20%-90%RH, ingen kondenserande IP65
Grad av skydd:
Monteringstyp: Väggmontering
Panelmått (L x B x H):  240*180*115 mm
Enhetens vikt: 1,6 kg

Artikelnummer: xylq-8782

Har du frågor?

Kontakta oss så hjälper vi dig!

010 490 10 50 info@avloppscenter.se